Define a detail view
About this task
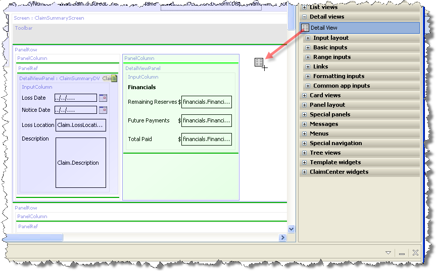
Define a detail view by dragging the Detail View element onto the PCF
canvas. You can place the element anywhere a green line appears. For
example:

The id attribute is required; it identifies
the panel so that it can be referenced by other PCF elements. The ID
must be unique, and it must end with the text string DV.
A detail view must contain at least one
vertical column, defined by the Input
Column element. The column contains the input widgets to display,
as in the following example:

This definition produces the following detail view:

